当前位置: 首页 > 产品大全 > MUI开发APP之多图压缩与上传 仿QQ空间说说发表功能的实现与软件代理考量

MUI开发APP之多图压缩与上传 仿QQ空间说说发表功能的实现与软件代理考量

MUI开发APP之多图压缩与上传 仿QQ空间说说发表功能的实现与软件代理考量

在移动应用开发领域,用户体验的流畅度至关重要,尤其是在涉及多媒体内容(如发表包含多张图片的“说说”)的场景中。MUI作为一款优秀的前端框架,以其接近原生体验的特性,常被用于开发跨平台移动应用。本文旨在探讨基于MUI框架,如何高效实现多图选择、压缩与上传功能,以仿制QQ空间说说发表功能为例,并延伸讨论相关软件开发和代理服务的商业考量。

一、核心功能实现:多图处理与上传

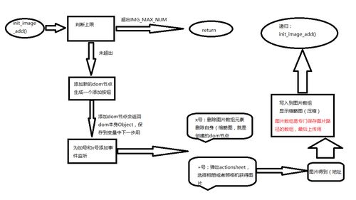
1. 图片选择与预览
利用MUI集成的原生能力或结合HTML5的<input type="file" multiple accept="image/*">,可以调用系统相册进行多图选择。选择后,需在界面生成预览图网格,通常使用mui('.mui-slider').slider()等组件或自定义CSS布局实现。预览时提供删除单张图片的功能,提升用户交互。

2. 客户端图片压缩
直接上传原图会消耗大量流量与服务器资源,影响上传速度和用户体验。因此,客户端压缩是关键。可通过以下步骤实现:

  • 原理:利用Canvas API的drawImagetoDataURL方法,在用户无感的情况下进行重绘与质量调整。
  • 实现:监听图片选择事件,将选中的图片文件(File对象)通过FileReader读取为DataURL,然后绘制到Canvas上。通过控制Canvas的宽高(等比例缩放)和toDataURL("image/jpeg", quality)中的quality参数(如0.7)来压缩图片。最后将Canvas转换回Blob对象,用于后续上传。
  • 优化:可设置压缩阈值(如仅对超过2MB的图片进行压缩),并显示压缩进度或提示。

3. 分片并发上传
为提高上传成功率与速度,尤其是网络不稳定时,可采用分片上传策略:

  • 将每个压缩后的图片文件切割成多个固定大小(如512KB)的片段(Blob.slice)。
  • 利用Promise.all或异步队列,并发或按序上传所有图片的分片至服务器。服务器端需有对应接口接收分片并按顺序重组文件。
  • 上传过程中,需提供整体进度条(计算已上传分片/总分片数),并实现断点续传(记录已上传成功的分片索引)。

4. 数据提交与服务器交互
图片上传成功后,服务器通常会返回每个图片的访问URL。将这些URL与用户输入的文本内容、位置信息等其他“说说”数据,通过一个单独的API请求一并提交至服务器,完成整个发表流程。需注意事务处理,确保所有图片保存成功后再创建说说记录。

二、软件开发要点与架构设计

  • 技术栈:核心为MUI(Vue.js/HTML5+)框架,配合原生插件(如相机、相册访问)或第三方JS库(如用于压缩的compressorjs)。后端可选择Node.js、Java、PHP等,提供RESTful API。
  • 状态管理:在仿QQ空间这类交互复杂的页面中,需妥善管理应用状态(如已选图片列表、上传进度、编辑框内容)。可使用Vuex(若基于Vue)或MUI的数据绑定机制。
  • 性能优化:图片预览列表需做懒加载,防止一次性渲染过多DOM节点。压缩操作应放入Web Worker中,避免阻塞UI线程。
  • 错误处理与用户反馈:网络异常、服务器错误、文件格式不支持等情况需有友好提示,并提供重试机制。

三、软件代理与商业化考量

将此类功能模块或完整应用进行代理销售或提供定制开发服务,已成为一个可行的商业模式。代理方需关注以下几点:

  1. 产品定位:明确代理的软件是作为标准化SaaS服务(提供API和后台),还是可定制的项目源码。仿QQ空间说说模块可作为社交类App的通用功能包。
  2. 技术交付与支持:提供清晰的技术文档、部署指南和API说明。对于代理方,可能需要提供二次开发培训或技术支持服务,这构成了重要的附加值。
  3. 授权与版权:确保核心代码自主开发或使用合规的开源协议,避免知识产权纠纷。代理协议需明确授权范围、费用结构和后续更新权益。
  4. 市场与竞品:分析目标市场(如中小企业、初创团队)对快速集成社交功能的需求。突出自身产品在MUI生态下的性能优势、交付速度和成本效益。
  5. 盈利模式:可采取一次性买断授权、按年收取服务费(包含更新与支持)、或根据用户活跃度(如说说发布量)分级收费等模式。

###

利用MUI实现仿QQ空间的多图压缩与上传功能,技术路径清晰,关键在于对性能与用户体验的细致打磨。将此功能模块化、产品化,进而探索软件代理之路,则要求开发者不仅具备扎实的技术能力,还需具备产品思维与市场洞察力,从而在满足用户需求的创造可持续的商业价值。


如若转载,请注明出处:http://www.dengrenzheng.com/product/82.html

更新时间:2026-05-28 06:40:09